SDV域控器日志追踪与解析技术 – DLT
从研发到测试SDV域控制器的调试日志
在汽车软件复杂度不断攀升的今天,对不同核或分区上运行的复杂软件进行调试或追踪极具挑战性,并且在POSIX系统或车辆上的复杂软件进行分步调试往往更具挑战。所以,如何在SDV域控制器开发测试环境中,将应用程序、中间件和内核日志与时间戳等信息同步结合汇聚到同一个日志流,以便更好服务软件工厂或“黑灯”测试工厂,亦或为云端AI平台提供日志调试软件?AUTOSAR推出的组件DLT,其逻辑已从诊断日志追踪(DiagnosticLog andTrace)演变为更加宽泛意义的开发日志追踪(DevelopmentLog andTrace)。

图1 面向SDV平台集成DLT调试日志
通常部分软件开发工程师有配置ECU的硬件调试环境,但其它工程师几乎没有配置“Debug”ECU问题的环境。DLT作为ECU软件的模块汇聚调试日志并追踪ECU内部问题,可以加速问题排查和解决。过往通过CANoe或CANoe Option AMD/XCP集成不同调试器或XCP获取软件状态,但是面向研发环境表现出广泛的多样性:
不同品牌调试器和调试器扩展模块
ECU平台多样性和电路连接多样性
不同软件配置环境的License
不同的构建设置(例如,软件工厂、HIL Farm)

图2 CANoe Option AMD/XCP集成不同调试器或XCP获取日志
通过统一的DLT作为调试手段增加软件测试的灵活性和效果,允许根据严重性级别(例如“致命”、“错误”或“信息”)对调试信息进行过滤。该过滤器可以通过外部日志工具发送的DLT控制消息在运行时进行修改。还可以直接通知应用程序新的过滤级别,以便仅针对所选的严重性级别生成调试信息,运行时将消息分配到另一个通信总线上,或将修改后的DLT配置存储为NV存储(如果硬件支持的话)。开发与测试工程师使用CANoe Option AMD/XCP在支持CCP/XCP的同时,也可直接用其实现DLT数据进行在线采集或离线分析。

图3 CANoe Option AMD/XCP直接获取XCP或DLT日志
Part 1
DLT应用场景和协议概述
DLT是一个AUTOSAR基础软件模块。虽然DLT协议与总线无关,但建议使用高带宽总线,如以太网。尽管如此,DLT协议并不局限于以太网的使用,使得在没有调试器的情况下调试ECU成为可能,并允许用户在运行时进行配置。
>
使用DLT进行常规日志记录:
应用程序/软件组件向DLT模块提供日志消息
日志消息要么被过滤,要么由DLT模块创建DLT消息(取决于日志级别)
DLT模块将DLT消息发送到通信总线
外部客户端接收并存储DLT消息

图4 AUTOSAR DLT常规日志记录
>
中间件VFB日志:
中间件调用DLT模块提供的接口函数,该函数调用DLT API生成追踪消息
DLT模块将追踪消息发送到DLT通信模块接口
DLT通信模块将追踪消息转发到网络
外部客户端接收并存储追踪消息

图5 中间件通过DLT记录日志
>
运行时配置DLT日志:
外部客户端设置日志和追踪级别,并将更改发送至DLT模块
通过DLT控制消息将更改发送到DLT模块
DLT模块相应地调整其过滤设置的配置
DLT模块通知应用程序新的日志级别

图6 运行时配置DLT日志
>
非冗长模式(Non-verbose)传输日志:使用外部解析文件的方式来高效解析有效数据载荷,从而避免在通信总线上发送关于变量的元素数据,达到节省总线通信开销的目的。外部DLT客户端将这些元数据与接收到的参数值合并存储。
应用程序/软件组件向DLT模块提供Non-verbose的日志数据
DLT模块过滤并生成DLT消息
DLT模块将DLT消息发送到通信总线
外部客户端从外部文件中获取元信息
合并的信息由外部客户端存储

图7 Non-verbose模式日志
DLT协议是一种高层协议,与具体使用哪种总线无关。AUTOSAR规范中的DLT协议目前定义了v1和v2两个版本,并在Log and Trace Protocol Specification中随AUTOSAR各个Release逐步演进和规范化,例如在AUTOSAR FO R19-11及后续R24-11(PRS)中对相关能力进行了完善和扩展。在AUTOSAR发布的早期阶段(约2010年前后),Vector在ECU软件与工具链中对日志与追踪机制进行了大量工程实践,用于开发调试和问题分析,并随着AUTOSAR 规范的演进持续支持和实现DLT协议,最终发展到当前广泛使用的v2版本。
DLT v1版本包头简单、报文开销小,因而在带宽受限或资源受限的ECU上能够实现低成本部署。

图8 DLT v1版本标准报头

图9 DLT v1版本扩展报头
DLT v2支持可变长度ID(动态ID)、高精度时间戳、分段传输(即报文超过单帧长度可切分并重组),更适合大载荷的场景。

图10 DLT v2版本标准报头

图11 DLT v2版本扩展报头
协议中还定义了两种模式,分别是Verbose和Non-verbose模式,两种模式在日志消息的严重性等级均提供:FATAL、ERROR、WARNING、INFO、DEBUG和VERBOSE。两种模式的区别为:
>
Verbose模式:发送包含所有参数/文本的完整消息,便于阅读与分析,但会消耗更多带宽。
>
Non-verbose模式:可发送更紧凑的消息(例如仅发送参数或ID),消息结构可以通过FIBEX或ARXML数据库文件解析,适合在带宽受限场景降低开销。
Part 2
日志追踪“利器”
– 带有DLT功能的CANoe Option AMD/XCP
通过收集日志信息来验证ECU的正确功能,捕获ECU的追踪数据确保状态流的正确变化,检测ECU是否报告了错误(例如,配置错误或基础软件BSW错误),验证从ECU生成的事件顺序是否正确。针对如上需求,ECU需要集成对应的DLT软件模块:
>
基于XCP的DLT集成:现有XCP协议栈上只需将DLT API调用添加到定义事件中,配置中启用相关功能则DET和DEM事件将自动传输,DEM事件支持按需过滤。
>
基于AUTOSAR的DLT集成:作为XCP DLT的替代方案,允许API更改DLT的日志级别,满足整车厂集成DLT的功能要求。根据AUTOSAR日志定义控制日志级别(致命、错误、警告、调试、信息、详细),将所有日志和追踪聚集到集中式AUTOSAR服务组件中,基于软件的时间信息、多核和分区日志。如AUTOSAR AP中ara::log提供每个阶段的日志信息API,日志通过配置发送到特定日志接收器,若需要可通过DLT实现远程调试。
CANoe Option AMD/XCP支持在开发与调试过程中加载A2L文件到CANoe中,并支持DaVinci工具在配置协议栈时可额外配置测量代码,直接生成测试代码用于CPU负载、任务执行等信息用于后续自动化验证。

图12 CANoe支持A2L集成用于DLT与运行测量
CANoe支持在线和离线分析DLT数据,可通过总线接口卡连接真实ECU获取调试日志,对虚拟机如WSL中的vECU可通过集成SIL Kit来获取调试日志。

图13 真实ECU或虚拟ECU可通过CANoe实现DLT调试日志
CANoe支持Non-verbose和Verbose两种模式,支持一键生成对应FIBEX中变量到CANoe工程,也可在配置工程节点后导入对应变量。

图14 CANoe中DLT配置流程
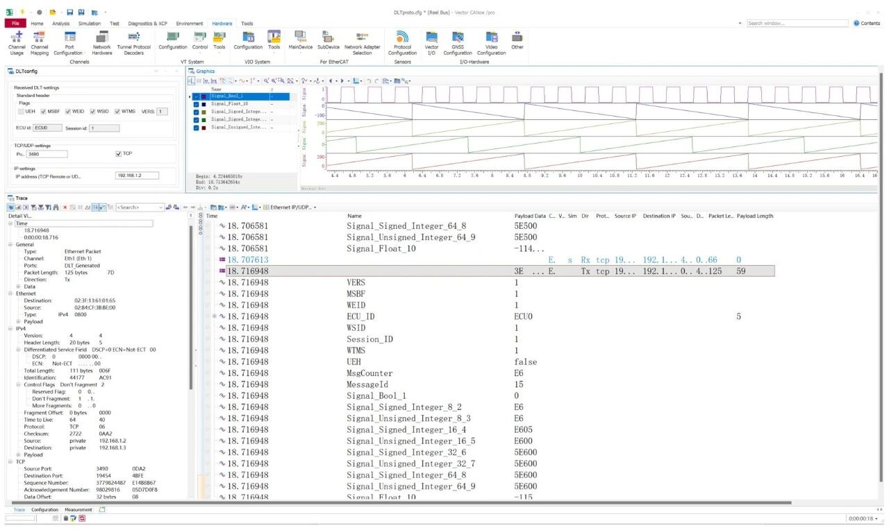
对于Non-verbose模式消息的解析,插件根据FIBEX文件自动生成的变量,DLT变量紧随每帧Ethernet Packet,直接被解析并显示在Trace窗口,并可在Graphics窗口中以动态曲线方式显示DLT日志信息。

图15 CANoe解析Non-verbose模式日志
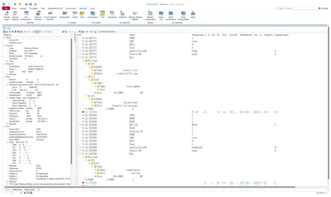
对于Verbose模式消息的解析,具体的Payload会直接被解析成结构体,并在Trace窗口显示。

图16 CANoe解析Verbose模式日志
同时CANoe支持发送DLT Control Message,如Set Log Level命令。

图17 使用CANoe发送DLT Control Message
Part 3
总结和展望
SDV发展迭代必然需要更丰富的调试手段。AUTOSAR DLT作为调试器之外的另一种获取调试日志的方式,将更好服务车辆开发各环节。CANoe Option AMD/XCP配合DLT功能提供更加全面的功能,在获取CCP/XCP数据日志信息的同时,助力工程师更好地通过DLT分析和调试ECU。当然在车辆生产时,DLT应当关闭以满足网络安全需求。DLT技术也在迭代,CANoe也将更好支持“软调试”技术,进一步提升便利性。
